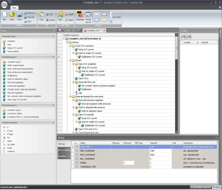
Die Flexible Testplan Applikation SonDaSys FlexTestplan ist ein datenbankgestütztes Programm zum Editieren von Prozessvorgaben und zum Erstellen von ganzen Prüfabläufen ohne Programmierkenntnisse.
Ein flexibler Testplan besteht aus einer Kombination von mehreren Prozessen in einer benutzerdefinierten Reihenfolge. Die Prozesse beinhalten Sollwerte und Grenzen, die im Ablauf entsprechend verwendet werden.
Der SonDaSys Flexible Testplan steuert:
- Ablauf Sequenz
- Soll- und Stellwerte für die Hard- und Software der Maschine
- Grenzen zur Prozesskontrolle
- Grenzen zur Qualitätsbewertung von Teilen (Gut / Schlecht Bewertung)
- Speichern von Prozess-Messwerten in der Datenbank
Highlights
- Einfache Bedienung: Erstellen von Prüfabläufen ohne Programmierkenntnisse in kürzester Zeit.
- Moderne mehrsprachige Bedienoberfläche mit Intuitiver Bedienung.
- Kopieren und Einfügen über eigene Zwischenablage
- Ablaufbaum-Bearbeitung durch Drag & Drop.
- Ein- und Ausschalten von Prüfschritten durch einfachen Mausklick.
- Zusätzliche Steuerung der Abläufe durch Kontrollstrukturen wie Schleifen und Bedingungen
- Vorgabe von Sollwerten und Grenzen als Zahl oder durch frei editierbare Ausdrücke (z.B. Druck = Schleifenwert *300+20). Dadurch Möglichkeiten, wie Vorgabe von Rampen und Sinuskurven.
- Weitergabe von Werten zwischen Prüfschritten über interne Variablen.
- Testplan Revisionsverwaltung: Änderungen an Testplänen werden revisionsbezogen gespeichert. Volle Rückverfolgbarkeit der Produktions- bzw. Messvorgaben.
- Automatisches Speichern der Messergebnisse in der Datenbank, mit verschiedenen Reporting Möglichkeiten, einschließlich Exportieren im Microsoft Excel Format.
